Algoritmo para Calcular Área y Perímetro de un Círculo en PSeInt (Guía Completa 2026)
Resolver problemas geométricos es una de las mejores formas de afianzar el conocimiento sobre expresiones matemáticas y constantes en programación. En este tutorial, aprenderás a construir un algoritmo en PSeInt que calcula automáticamente el área y la circunferencia (perímetro) de un círculo a partir de su radio. Este ejercicio es fundamental para entender el manejo de tipos de datos Reales (con decimales), el uso de la constante matemática PI y la aplicación de operadores de potencia. Si estás empezando con la lógica de programación, este ejemplo clásico te enseñará a traducir fórmulas matemáticas del papel al pseudocódigo de manera eficiente.
Conceptos Clave para este Ejercicio
Para resolver este algoritmo correctamente, no basta con copiar el código; es necesario comprender qué herramientas de PSeInt estamos utilizando:
En matemáticas, PI es aproximadamente 3.14159… En programación, en lugar de escribir este número manualmente (lo cual es propenso a errores), utilizamos la función incorporada de PSeInt llamada PI. Esto garantiza la máxima precisión posible en nuestros cálculos de área y perímetro.
La fórmula del área requiere elevar el radio al cuadrado ($r^2$). En PSeInt, esto se logra con el operador circunflejo ^ (ej: radio ^ 2). Es un error común intentar usar la multiplicación simple cuando se requiere una operación exponencial.
Análisis del Problema
Antes de codificar, desglosemos el problema matemático en pasos lógicos computables:
-
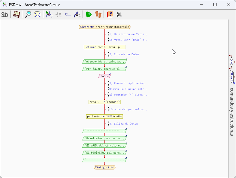
ENTRADA
El usuario debe proporcionar el valor del radio del círculo. Dado que el radio puede ser un valor como 2.5 cm, la variable debe definirse como
Real. -
PROCESO
Aplicamos las fórmulas geométricas conocidas:
1. Área = $\pi \times radio^2$
2. Perímetro = $2 \times \pi \times radio$ - SALIDA Mostrar en pantalla los resultados calculados, preferiblemente con unidades de medida implícitas, indicando claramente cuál valor corresponde al área y cuál al perímetro.
Código Fuente (Solución Estándar)
Archivo: CirculoBasico.pscDiagrama de Flujo
⚠️ Errores Comunes al Programar Geometría
Presta atención a estos detalles para que tu código funcione a la perfección:
Muchos estudiantes escriben radio * 2 en lugar de radio ^ 2. Multiplicar por 2 es duplicar; elevar a la 2 es multiplicar el número por sí mismo. ¡Esto cambia drásticamente el resultado del área!
En la geometría euclidiana real, no existen círculos con radio negativo. Si el usuario ingresa "-5", las fórmulas darán un resultado numérico, pero geométricamente carece de sentido. Es buena práctica validar esto.
Reto: Código Optimizado (Validación de Entrada)
Para hacer nuestro programa "a prueba de balas", añadiremos una estructura condicional Si-Entonces. Esto asegurará que el programa solo calcule si el radio es un número positivo mayor que cero.
Preguntas Frecuentes (FAQ)
¿Cómo descargo este código?
¿PSeInt reconoce 'PI' automáticamente?
PI es una constante reservada. Si te da error, puedes definirla manualmente al inicio: PI = 3.1416;.¿Cómo escribo la potencia si no encuentro el símbolo ^?
radio * radio. PSeInt también acepta a veces el doble asterisco ** dependiendo de la configuración.¿Qué diferencia hay entre Área y Perímetro?
¿Listo para el siguiente nivel?
Domina la lógica de programación con nuestra colección completa.
Ver Más Ejercicios Resueltos